At Arogya Life, we are proud to be the software development partners for an ambitious and transformative healthcareDRn of Long-Term Conditions in Sri Lanka
Like many low and middle-income countries (LMICs), Sri Lanka faces a rapidly increasing burden of non-communicable diseases (NCDs). Conditions such as Diabetes, Hypertension, Cardiovascular Disease, Kidney Disease, and Mental Health Disorders are affecting millions of people, often with multiple conditions occurring simultaneously. Managing these multiple long-term conditions (MLTCs) poses significant challenges for healthcare providers, patients, and the wider health system.
Without effective management, MLTCs can lead to increased disability, reduced quality of life, and early mortality. Additionally, the fragmented nature of healthcare services and limited access to specialist care further exacerbate the problem.
What are Digitally Integrated Care Pathways (DICPs)?

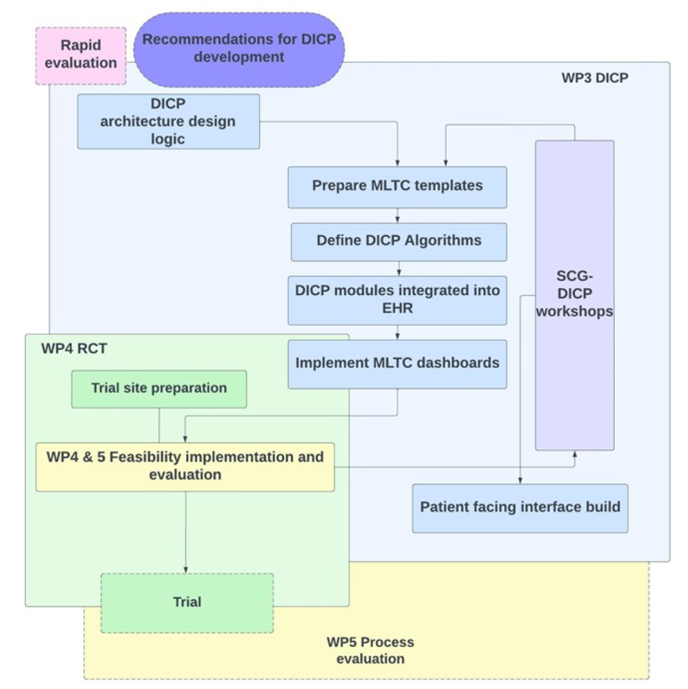
The Digitally Integrated Care Pathways (DICPs) initiative is an innovative solution designed to address these challenges by integrating digital tools into patient care pathways. The goal is to enhance coordination, support decision-making, and empower both healthcare professionals and patients through technology.
The key components of the DICPs include:
- Electronic Health Records (EHRs) Digital patient records that ensure continuity of care by making essential health information accessible to healthcare providers at every level.
- Clinical Decision Support Tools (CDSTs) Intelligent, evidence-based systems that assist healthcare workers in diagnosing and managing multiple chronic conditions effectively.
- Automatic Feedback Systems Real-time feedback for both healthcare professionals and patients to ensure timely interventions and adherence to care plans.
- Patient-Facing Mobile Application A user-friendly app that empowers patients to actively participate in managing their own health by providing access to personal health information, reminders, and self-care tips.

Each element of the DICP is being co-developed and rigorously evaluated for:
- Clinical Effectiveness
- Implementation Feasibility
- Cost Effectiveness
A Collaborative Approach: Research Meets Technology

The Digipaths Research Group comprising leading researchers in global health, digital health, and primary care has brought together international expertise with on-the-ground insights from Sri Lankan healthcare systems. The project is an outstanding example of academic industry collaboration.
As software development partners, Arogya Life plays a crucial role in:
- Designing and developing the technology platforms that power the DICPs
- Ensuring that the tools are locally relevant, user-friendly, and secure
- Supporting the integration of digital systems into Sri Lanka’s existing healthcare infrastructure
Our team brings years of experience in health IT solutions and user-centered design, ensuring that both clinicians and patients can benefit from a seamless digital healthcare experience.
Why This Matters for Sri Lanka
The benefits of Digitally Integrated Care Pathways are far-reaching:
- Improved Diagnosis and Treatment: Digital decision support ensures better, evidence-based care for complex patients.
- Continuity of Care: Electronic health records reduce duplication and medical errors.
- Empowered Patients: Digital tools give patients more control over their health journey.
- Efficient Use of Resources: Technology reduces the strain on already limited healthcare resources.
By advancing integrated care models, the DICP project aligns with Sri Lanka’s broader goals of Universal Health Coverage (UHC) and digital health transformation.
The Road Ahead
The DICP project is currently in the co-development and evaluation stages. The findings from Sri Lanka have the potential to inform similar initiatives across other LMICs facing the double burden of communicable and non-communicable diseases.
At Arogya Life, we are honored to contribute our technical expertise to this important mission. We believe that by combining digital innovation with clinical research and community engagement, we can help reshape the future of healthcare in Sri Lanka making it more inclusive, accessible, and sustainable.